Redes sem fio são o sonho de qualquer pessoa que já tenha interligado computadores por meio de cabos passando por conduítes, furos em paredes, calhas ou até mesmo pelo chão ou rodapés, em improvisadas instalações domésticas. Motivado pela crescente popularidade e facilidade de instalação, mas sem perder de vista questões como segurança, confiabilidade e velocidade de transmissão, este artigo pretende abordar os aspectos técnicos e práticos do padrão de rede ethernet sem fio (wireless LAN), também conhecido como IEEE802.1 1.
Nota: Artigo publicado na revista Saber Eletrônica 462 de junho de 2012
A ideia de se interligar computadores com a finalidade de trocar dados eficientemente é relativamente nova. Surgiu nos anos setenta com a forte tendência dos grandes sistemas mainframes, predominantes na década de sessenta, serem substituídos gradualmente por sistemas menores em diferentes subsidiárias de uma mesma empresa - os minicomputadores de então. Dentro de cada subsidiária, contudo, o alto custo dos periféricos de impressão e armazenagem criou a necessidade de compartilhar esses equipamentos entre os usuários desses sistemas. Isso criou respectivamente os conceitos de rede WAN (Wide Area Network), conectando os minicomputadores das diferentes subsidiárias, e rede LAN (Local Area Network), conectando os diferentes periféricos em uma mesma subsidiária. Além disso, o desenvolvimento do microprocessador, no início da década de setenta, acentuou bastante a necessidade de interligar computadores, pois aumentou o poder de processamento de dados em equipamentos menores e mais baratos, os microcomputadores. Logo, foi ficando claro para a indústria que as LANs seriam parte importante nas próximas gerações de sistemas de processamento de dados e certamente seriam mais numerosas, vindo a requerer pesados investimentos para a padronização de redes de comunicação mais eficientes e de custo reduzido.
Nesse contexto, houve uma parceria capitaneada pela Xerox, já então uma gigante do desenvolvimento da indústria de Informática, para o desenvolvimento de uma rede de comunicações LAN: a rede Ethernet. Esta rede, que logo iria se tornar um dos mais conhecidos métodos para se conectar computadores, foi utilizada como base para a sua padronização pelo IEEE em 1980, tornando-se o também conhecido padrão IEEE802.
Durante as décadas de 80 e 90 surgiram diversas variantes deste padrão, que define as regras básicas para o funcionamento da rede desde o meio físico de comunicações (cabos e fios de diversos tipos ou o próprio ar), passando pela identificação dos diversos pontos da rede (os endereços de cada computador) até as definições básicas de como transportar dados através do meio físico (controle de múltiplos pedidos —as chamadas colisões). Um diagrama geral das definições do IEEE802 pode ser visto na figura 1.
Em 1997 o IEEE802.11, primeiro padrão para redes sem fio, foi publicado e previa transmissão de dados a até 2 Mbits/s sem especificações de segurança de dados. Testes subsequentes levaram à publicação de uma revisão deste padrão em 1999 que, entre outros detalhes, produziu os padrões atualmente mais populares IEEE802.11a e IEEE802.11b.
Como funciona?
As redes WLAN podem funcionar em duas configurações: ad hoc e infrastructure. A configuração de rede ad hoc também é conhecida como peer-to-peer e opera da maneira mais simples possível: todos os computadores (end points) que possuem placas de rede WLAN comunicam-se diretamente entre si (ver figura 2).
Já a configuração infrastructure funciona na configuração "estrela", aonde há uma unidade central (access point) que se comunica com todos os pontos da rede (end points) e a adição de um ponto extra é feita aproximando-se o computador da área de cobertura (ver figura 3).
Pode-se perceber que a configuração ad hoc é útil para colocar no ar rapidamente uma rede em salas de reunião ou qualquer lugar aonde não haja uma infraestrutura já instalada, sendo que o alcance dos sinais de radiofrequência é o maior limitante deste tipo de configuração. Já na infrastructure, o alcance da rede é maior, principalmente quando se trata de andares de edifícios e salas comerciais, porém há o custo extra do equipamento para access point.
Qualquer que seja a configuração, o limite do número de end points é relativamente grande, obtendo-se um desempenho razoável com dez a quinze computadores interligados simultaneamente ou em cada access point. Estes são limites práticos que, se superados, podem reduzir bastante a taxa de transferência de dados devido ao número excessivo de colisões da rede, como em qualquer rede ethernet comum. Além disso, a velocidade da rede também é influenciada pela distância entre os pontos da WLAN, sejam eles end points ou access points. Quando é feita a adição de um novo computador, a rede verifica qual a atenuação do sinal e o nível de ruído existentes e testa as comunicações à velocidade máxima — caso não seja possível uma comunicação confiável, a rede reduz a velocidade para aquele end point e testa sucessivamente até que consiga encontrar uma velocidade compatível. Este processo é feito da mesma maneira que os modems analógicos e é chamado de fallback.
Ademais, na configuração infrastructure, as redes WLAN podem ser expandidas para diversos access points que podem fazer parte da mesma rede, atuando como repetidores virtuais, e cuja operação não sofre interferências entre si devido a alguns mecanismos de proteção física como o chaveamento de frequências (frequency hopping) — a variação contínua da frequência durante a transmissão/recepção de dados. Diz-se que um end point que se movimente entre as regiões de operação de dois access points está em roaming — o mesmo termo já conhecido da telefonia celular.
Fisicamente falando, as redes WLAN possuem cinco variantes disponíveis no mercado (802.11 a/b/g/n) compatíveis entre si.
Qualquer que seja a variante de WLAN, esta possui um protocolo relativamente complexo para identificar cada computador na rede e inclusive permitir que sejam utilizados em movimento, sempre dentro do limite de captação de sinais pelo access point. Além disso, apesar de se tratar de uma tecnologia sem fio, a WLAN deve comportar-se como uma rede normal com cabos e inclusive possuir a segurança dos dados que trafegam na mesma, pois é muito mais crítico tentar impedir um acesso não autorizado à rede quando ela está no espaço que nos cerca! Esta questão não é simples e impediu a utilização em larga escala da WLAN durante um bom tempo até que foi definida a WEP (Wired Equivalent Privacy ou privacidade equivalente a um cabo), um sistema de criptografia de dados com chave de 40 bits e algoritmo RC4 RSA — comumente encontrado nos tão populares web browsers. Talvez o leitor se pergunte o porquê de o padrão especificar "apenas" 40 bits para proteger os dados, uma vez que os web browsers atuais já utilizam até 128 bits e tornam virtualmente impossível quebrar qualquer código. A razão para isso é que, quanto maior for a senha utilizada, menor será a taxa total de transferência, já que a velocidade de 11 Mbits/s deve transferir também a chave de criptografia. Este padrão encontra-se ultrapassado e seu uso não é mais recomendado, pois já existem várias ferramentas disponíveis de ataque de força bruta para quebrá-lo.
Em seu lugar, prefira equipamentos com suporte ao padrão de criptografia WPA (Wi-Fi Protected Access) e sua variante WPA2.
Componentes e equipamentos WLAN
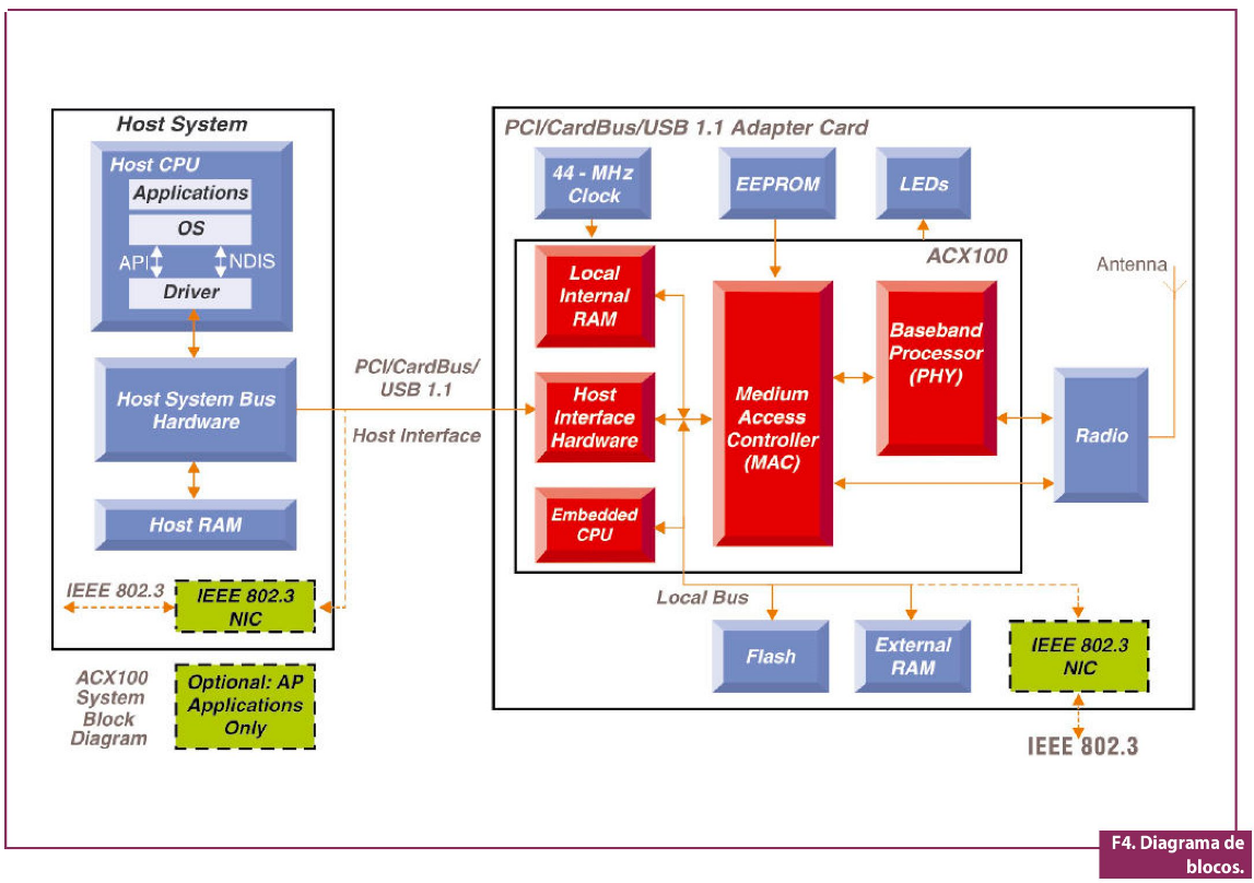
Todas estas características e protocolos são realizados por processadores bastante complexos que reúnem uma série de funções de protocolo, segurança, compressão e controle de radiofrequência para tornar os equipamentos mais simples e baratos. O diagrama de blocos da figura 4 mostra, como exemplo, um componente dedicado para redes 802.11b+ (ACX100) e todos os sistemas necessários para implementar um ponto de WLAN, seja ele do tipo access point ou end point.
Aparentemente simples, com poucos blocos de funções externas e com todo o trabalho de protocolo e interface com o computador já incorporados ao componente principal, este sistema possui uma grande complexidade em sua seção de rádio, uma vez que os amplificadores RF de micro-ondas são extremamente críticos e suscetíveis ao ambiente hostil de um microcomputador. Por essa razão, os fabricantes de componentes já fornecem projetos de referência que são copiados sem grandes alterações pelos fabricantes de equipamentos, reduzindo a complexidade e o custo de testes de compatibilidade e certificação com o padrão. Interessante notar que a placa Cardbus foi a opção inicial para os end points da rede, pois a ideia inicial da WLAN surgiu em função da mobilidade dos computadores portáteis (notebooks), mas atualmente é a mais utilizada mesmo nos computadores desktops através de adaptadores PCI — Cardbus bastante simples. Apesar disso, algumas versões de adaptadores
Já estão sendo incorporadas a periféricos e notebooks para poder reduzir tamanho e custos. Já os access points, que diferem dos end points pela potência dos circuitos de transmissão em micro-ondas, normalmente possuem saídas ethernet e circuitos roteadores para a conexão à Internet ou à rede da empresa. Ademais, com a difusão do acesso em banda larga nas residências, torna-se cada vez mais comum dispor de access points integrados a modems ADSL ou Cable modems.
Não há restrições ao uso de um determinado equipamento WLAN na rede doméstica ou nas grandes redes corporativas porém, como já foi dito, deve-se planejar com bastante critério o número de end points e as regiões de intersecção para reduzir as chances de interferência e o consequente fallback nos equipamentos.
WLAN e Bluetooth: qual a diferença?
A rede WLAN tem como meta principal a conexão entre computadores de uma rede de dados. Já o Bluetooth é bastante especializado na troca de dados entre equipamentos portáteis e computadores, ou mesmo entre equipamentos portáteis (celulares, tablets etc.). Isso determina uma série de diferenças entre as duas tecnologias: o consumo de energia e a complexidade de um circuito para redes WLAN é muito maior que um Bluetooth, só que em contrapartida o alcance daquela também é muito maior; além disso a velocidade e o número de end points de uma WLAN é bastante superior ao de uma rede Bluetooth.
Essas diferenças são suficientes para determinar dois nichos específicos de mercado nos quais cada solução realiza seu trabalho de forma bastante eficiente. O Bluetooth, por ter uma complexidade menor, é especializado em troca de informações curtas como nomes de uma agenda, compromissos, e-mails, recados e pequenos arquivos. A WLAN é específica para a troca de grandes conjuntos de dados e acesso a outras redes e mesmo à Internet.
Como última curiosidade, o Bluetooth também opera na frequência de 2,4 GHz das redes WLAN, assim como alguns telefones sem fio e até o forno de micro-ondas está bastante próximo (2,34 GHz). Como fazer para não interferir uma rede com outra? A resposta está no mecanismo citado anteriormente de frequency hopping, que diminui as chances de interferência por trocar a frequência de transmissão e recepção de dados diversas vezes por segundo — tanto a WLAN quanto o Bluetooth utilizam essa técnica de codificação dos sinais.
Conclusão
A configuração e operação de uma rede wireless LAN é bastante simples do ponto de vista prático, porém todos os detalhes do protocolo e dos sistemas de radiofrequência exigem um estudo bastante aprofundado, sendo alvo de diversas pesquisas da indústria de semicondutores e equipamentos de rede. Portanto, este artigo, longe de esgotar o assunto, oferece aos leitores uma série de referências sobre a matéria para posterior leitura, lembrando que este é um tema a respeito do qual irão surgir ainda diversas novidades nos próximos anos.



















